소스트리 다운로드
https://www.sourcetreeapp.com/
Sourcetree | Free Git GUI for Mac and Windows
A Git GUI that offers a visual representation of your repositories. Sourcetree is a free Git client for Windows and Mac.
www.sourcetreeapp.com
설치는 생략하겠습니다.
저장소 등록
1. Local repository
내 컴퓨터의 폴더를 Git 으로 관리하기 시작

git init 을 하지 않은 폴더를 끌어다 놓으면 아래와 같이 나타납니다.

git init 을 한 폴더를 끌어다 놓으면 아래와 같이 나타나고, Branch 명을 확인할 수 있습니다.

main 브랜치로 이동하고 확인해보겠습니다.
$ git switch -c main
Switched to a new branch 'main'

"새로고침"을 누르니 "main" 브랜치로 변경 되어있습니다.
2. Remote Repository



GitHub 로그인창이 나타나고, 로그인을 완료하면 소스트리 창에 내 계정이 등록되었고,
"새로고침"을 누르면 GitHub 에 있는 내 저장소 목록이 나타납니다.

저장소 이름 오른쪽에 Clone 이라는 링크를 클릭하면 해당 저장소를 내 컴퓨터에 Clone 할 수 있습니다.




3. 내 계정이 아닌 다른 사람의 Remote Repository
+ 버튼을 클릭하면 다른 저장소를 보여주고 선택할 수 있습니다. 다른 저장소가 있다면 선택하고
탭으로 여러 저장소를 관리할 수 있다는 것을 확인할 수 있습니다.

우리는 새로운 원격 저장소를 Clone 하기 위해 "Clone" 메뉴를 선택하고

Clone 할 Repository 에서
( Public ) 으로 되어있는 저장소는 이렇게 Clone 할 수 있으니 주의 해서 저장소를 만드시기 바랍니다.



만약 빈 폴더가 아니라면 아래와 같은 메세지가 나옵니다.

4. 저장소 삭제


Remove Bookmark
저장소를 등록한 북마크만 삭제한다.
Delete Repositories On Disk
저장소 디렉토리를 모두 삭제한다. 주의해주세요.
Branch
1. 브랜치 만들기

2. 특정시점에서 브랜치 만들경우
마지막부분에서 브랜치를 만드는 것이 아니라, 특정시점에서 만들경우

어떤 시점에서 새 브랜치를 만들지 커밋을 선택한다.

커밋을 선택하면 해당 커밋 해쉬코드를 확인할 수 있고, 브랜치 생성을 누릅니다.

아래와 같이 해당 시점에 브랜치가 생성된 것을 확인할 수 있습니다.
왼쪽 브랜치 목록에도 teddy5 가 생성되었습니다.

2. 브랜치삭제

브랜치 이동 ( checkout / switch )


Commit
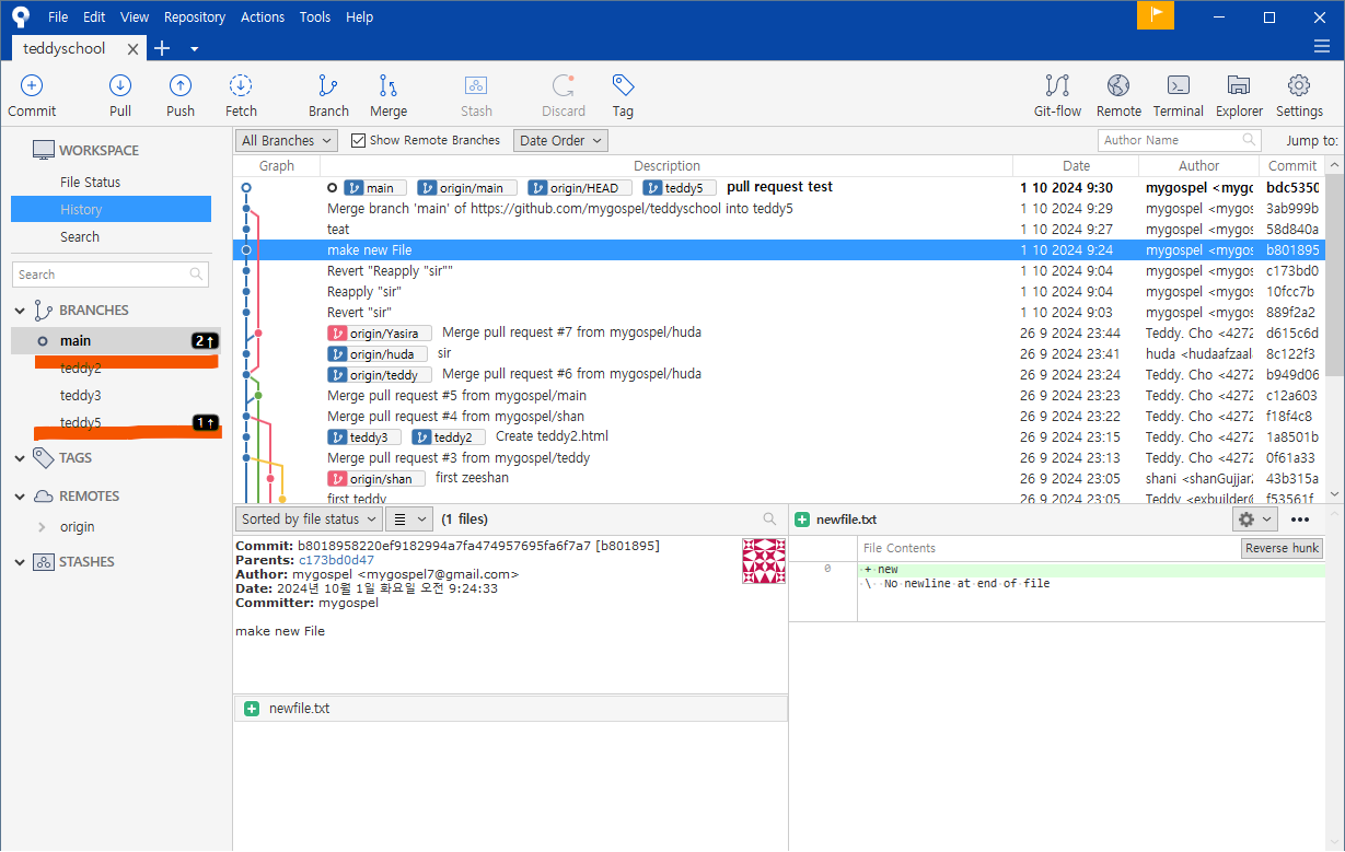
새로운 파일을 하나 만듭니다.

소스트리에서 보면 "커밋하지 않은 변경사항이 나타납니다.
아래 스테이지 상태를 보면 스테이지에 올라가지 않은 파일이 나타납니다.
필요한 파일만 이걸 끌어다 스테이지에 올리거나, "모두 스테이지에 올리기" 버튼을 클릭하여 스테이지 영역으로 옮깁니다.

아래와 같이 스테이지영역에 들어가고 클릭해보면 어떤내용을 변경했는지 확인할 수 있습니다.

특별한 경우는 오른쪽에 특정부분만을 스테이지에서 내릴수도 있습니다.




각 왼쪽 브랜치 목록에는 커밋의 수를 보여준다.
소스트리는 커밋과 함께 pull request 하기



Tag 사용하기
push 와 다르게 설명을 위해서 여러 버젼중에 의미있는 버전에 기록할만한, 기념할만한 버전이 있을 때 기록해주는 기능입니다.
Tag 등록


등록시에 tag 도 원격저장소에 push 할 수 있습니다.
등록한 Tag 는 아래와 같이 화면에서 확인할 수 있습니다.

Tag 삭제

Merge

충돌된 경우 아래 처럼 메세지를 보여주고 해결을 먼저해야한다.


메모장이 뜨는데 수정하고 저장한 후 커밋하도록 하자.

Reset

Soft, Mixed, Hard

Soft 를 선택하면 변경사항은 Staging 에 그대로 유지되고 되돌아갑니다.
따라서 변동사항이 남아 commit 을 할 수 있습니다.

Hard 를 선택하면 이후 모든 내용이 사라진다고 경고를 보여줍니다.

이후의 모든 커밋이 삭제 됩니다.
변동사항도 사라졌기 때문에 commit 할 내용은 남아있지 않습니다.

push
푸시할 브랜치를 오른쪽 마우스로 메뉴를 열고 push to origin/main 을 선택한다.

우리가 지난시간에 각자의 원격브랜치를 만들었는데 이런경우 각자의 원격 브랜치를 선택합니다.




여기까지 수고하셨습니다.
'Hokma Developer School :: Course 1' 카테고리의 다른 글
| [Bootstrap 기초] 1. Bootstrap 과 Grid (0) | 2024.10.15 |
|---|---|
| [Git 기초 사용법] 6. Git Page ( Hosting ) / Tip (1) | 2024.10.11 |
| [Git 기초 사용법] 4. Git을 이용한 협업 / GitHub Pull Request (0) | 2024.09.27 |
| [Git 기초 사용법] 3. GitHub 이용하기 (0) | 2024.09.27 |
| [Git 기초 사용법] 2. Branch (0) | 2024.09.27 |